Global information uncertainty and real estate stock valuation in emerging markets: An integrated behavioral - Theoretical and machine learning framework
More details
Hide details
1
Faculty of Banking, Ho Chi Minh University of Banking (HUB), Vietnam
Submission date: 2025-06-09
Final revision date: 2025-09-25
Acceptance date: 2025-09-30
Publication date: 2026-03-17
REMV; 2026;34(1):63-83
HIGHLIGHTS
- models real estate valuation using behavioral and machine learning methods
- introduces esg, geopolitical, and policy uncertainty indices into pricing model
- applies shap and lime to interpret nonlinear and size-based pricing effects
- finds inverse u-shape between firm size and global uncertainty index
- builds a transparent ai framework for asset pricing in emerging markets
KEYWORDS
TOPICS
ABSTRACT
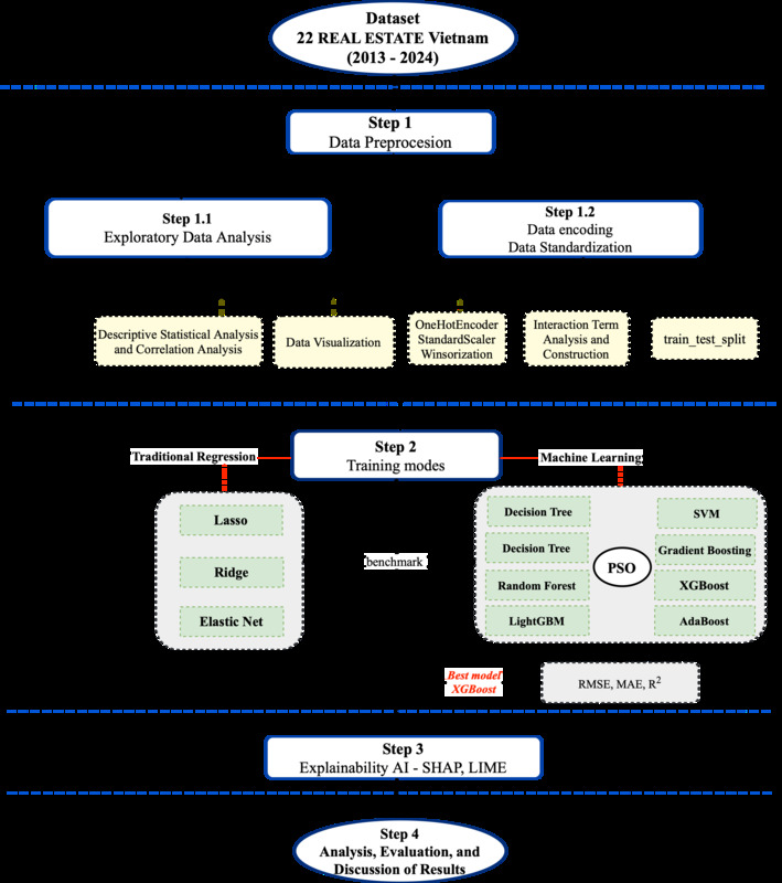
This study develops an integrated behavioral-theoretical and explainable machine learning framework to investigate how global information uncertainty affects real estate stock valuation in emerging markets. Grounded in Knightian uncertainty and behavioral finance theory, the analysis employs a panel dataset of 28 listed Vietnamese real estate firms from 2013 to 2024, incorporating firm fundamentals, macroeconomic controls, and four key uncertainty indices: ESG Uncertainty (ESGUI), Geopolitical Risk (GPR), World Uncertainty (WUI), and Media Sentiment (WSI). Nonlinear predictive models, particularly XGBoost optimized via Particle Swarm Optimization (PSO), are interpreted using SHAP and LIME to uncover both global and local effects. Results indicate that firm size and book value are the most influential valuation drivers, while global uncertainty indices demonstrate conditional effects. Notably, the interaction between WUI and firm size reveals an inverse U-shaped pattern, supporting the “asymmetric ambiguity response” hypothesis: under heightened uncertainty, investors gravitate towards large firms. The proposed framework offers theoretical consistency, predictive accuracy, and interpretability, contributing to the literature on asset pricing under uncertainty. Findings provide practical insights for ESG communication, risk mitigation, and regulatory design in opaque and sentiment-sensitive emerging markets.